- ch1 理解ldap - 什么是ldap
- ch2 理解ldap - OpenLDAP安装
- ch3 理解ldap - OpenLDAP客户端命令行使用
- ch4 理解ldap - OpenLDAP架构与Schema设计
- ch5 理解ldap - OpenLDAP使用SSL/TLS通信安全
- ch6 理解ldap - OpenLDAP中的4种复制机制
- ch7 理解ldap - OpenLDAP访问控制(ACL)
- ch8 理解ldap - OpenLDAP备份与恢复策略
- ch9 理解ldap - openldap中的一些高级配置
- ch10 理解ldap - Linux系统接入OpenLDAP做认证后端
- ch11 理解ldap - 使用SSSD接入OpenLDAP实现身份验证
Overview
SSSD (System Security Services Daemon) 是一套用于远程身份验证的套件服务,为使用SSSD服务的客户端提供了远程访问身份认证服务来获取权限,其后端包括AD, LDAP等,本文将围绕下列方向来阐述SSSD:
- 为什么需要SSSD,以及使用SSSD来解决什么
- 使用SSSD的好处
- SSSD服务工作原理及架构
- 如何在Linux上配置SSSD+LDAP
为什么需要SSSD
SSSD设计主要是为了传统使用身份认证服务,例如PAM+NSS架构中存在的一些问题:
- PAM+NSS扩展性差,并配置较为复杂,尽管提供了
authconfig,通常在大多数教程中以及不同的系统中配置都不相同 - PAM+NSS不是真正意义上的离线身份认证,如果当
nslcd或者slapd等服务异常时,无法完成用户认证 - 以及越来越多的后端,例如LDAP, AD, IPA, IdM,Kerberos等无法做到很好的适配
SSSD就是为了解决上述的问题,对于Linux平台中,SSSD拥有比传统PAM+NSS更好的优势:
- 符合现代Linux基础架构设计需求,可以适配更多的后端,并降低了操作配置的复杂性
- 增加了缓存功能,有效的减少了对于后端服务器的负载
- 因为有了缓存功能,实现了真正的离线认证功能,即使后端服务异常,例如LDAP服务down
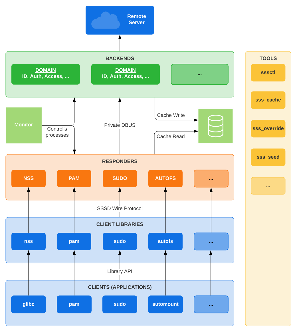
了解SSSD架构
了解SSSD架构,其实就是了解前两章的内容,要做到真正的多后端,真脱机,那么服务就有多个组件组成:
- Monitor:所有SSSD的父进程,即用于管理 Providers 与 Responders
- Providers:用于感知验证后端的模块,后端就是提供目录树的一端
- Responders:为Linux提供与后端交互的功能,这部分通常为 NSS PAM sudo等
Providers
- Local:保存在本地缓存中的账户信息
- LDAP, Kerberos, AD,
- IPA :用于 Linux/UNIX 网络环境中集成身份和身份验证解决方案。
- IdM:一种使用本地 Linux 工具在 Linux 系统上创建身份存储、集中身份验证、Kerberos 和 DNS 服务的域控制以及授权策略的目录树后端
- sudo,autofs 与LDAP集成的功能
Responders
- nss:名称解析服务,用于解析组与用户信息
- pam:用于用户验证的模块
- autofs:自动挂载模块,通常用于与LDAP集成,用于映射LDAP目录树
- sudo:linux中用户权限控制,通常也是与LDAP集成
- ssh:
- sssd_be:SSSD的后端进程:其中每一种后端都代表都作为一个sssd_be进程启动
monitor
monitor是SSSD的进程,是用于管理(启动,停止,监控服务状态)Provider与Responders的功能
SSSD工作流程
当每次用户登录,使用 id, getent, su , sudo 等命令时,都会触发一次查询,下图是整个查询的流程
可以看到图中描述了对用户 Alice 进行查询,从调用函数getpwnam 开始,首先会在memcache中检索用户数据,如果检索不到,此时 sssd_nss(sssd内置的模块)将从本地cache检索,如果此时还是检索不到,那么 sssd_be (上面提到过一个后端会有一个 sssd_be 进程) 将从远程后端检索。
通过这种模式,增加了缓存功能,有效的减少了对于后端服务器的负载,以及完整的脱机查询功能(即使LDAP服务短暂不可用),而存在的问题则是可能会造成本地资源负载过高,例如这个例子:由于服务器忙时,并且sssd_nss 造成与其他进程争抢资源 [2]
迁移nslcd到sssd
安装sssd
配置SSSD
先决条件:建议使用SSL模式与openldap进行通信,此时数据是加密传输的
默认安装好sssd后,不存在配置文件,需要手动创建配置文件 /etc/sssd/sssd.conf
| |
复制下列配置到 /etc/sssd/sssd.conf
| |
配置完成后可以启动服务,该服务与使用 nlscd 一样,需要开机自启,否则远端用户将不能完成认证
| |
完成后需要配置下 nss 与 pam 的配置
- CentOS 7:
authconfig --enablesssd --enablesssdauth --enablemkhomedir --update - CentOS 8:
authselect apply-changes -b --backup=ldap-configuration-backup - Ubuntu:
pam-auth-update --enable mkhomedir
Notes:参数根据平台不同命令也不同,可以man查看下具体需要配置什么
sudo over sssd
对于sudo方面,配置没有使用nss+pam架构那么复杂只需要加几个参数即可使用sssd作为sudo认证
| |
下面为sudo 与 NSS+PAM 迁移至SSSD的完整配置
| |
此时验证用户登录与sudo是使用SSSD缓存还是通过每次请求slapd
Notes:对于更多的配置参数的说明,可以使用
man sssd,man sssd-ldap.. 进行查询 ,也可以通过 linux man 手册进行查询
Troubleshooting
ldap 日志报错 TLS established tls_ssf=256 ssf=256 [5]
| |
这里原因是,如果你使用TLS进行通讯,只有基于 ldap://[port_389] 才是TLS,如果使用 ldaps://[port_636] 那么是通过SSL隧道进行的
解决:对于SSSD端需要开启对应的TLS配置,如下
| |
Reference
[2] High CPU usage by sssd_nss during heavy disk IO
[3] SSSD and LDAP
[4] Chapter 10. Migrating authentication from nslcd to SSSD
[5] OpenLDAP Client 2.4.23: TLS negotiation failure
[6] Chapter 10. Migrating authentication from nslcd to SSSD
[7] Configure SSSD

